Appendix B
IN CONFIDENCE Not for public release
1982
ACT
COVID-19 National Resurgence
Response (Plan)
V 1.0 INFORMATION
December 2020
OFFICIAL
THE
UNDER
RELEASED
IN CONFIDENCE
link to page 4 link to page 4 link to page 4 link to page 5 link to page 5 link to page 6 link to page 8 link to page 8 link to page 8 link to page 9 link to page 10 link to page 11 link to page 11 link to page 12 link to page 14 link to page 15 link to page 15 link to page 15 link to page 15 link to page 17 link to page 33 link to page 34 link to page 36 link to page 40 link to page 44 link to page 58 link to page 63 link to page 65 link to page 67 link to page 67 link to page 68 link to page 68 link to page 68 link to page 70 link to page 71 link to page 73 link to page 74 link to page 78 link to page 80 link to page 80
Contents
1. Plan Overview ....................................................................................................................... 4
1.1.
National Strategy ................................................................................................................ 4
1.1.1. Context ................................................................................................................................ 4
1.1.2. Key Triggers for activation of plan ...................................................................................... 5
1.1.3. National Objectives ............................................................................................................. 5
1.2.
Execution and Implementation ........................................................................................... 6
1982
1.2.1. National Response leadership Team – Intent ..................................................................... 8
1.2.2. Workstreams ....................................................................................................................... 8
1.2.3. Māori Crown relationship ................................................................................................... 8
ACT
1.3.
Key legislative frameworks for the response ...................................................................... 9
1.4.
Phased approach overview ............................................................................................... 10
1.4.1. Readiness to Respond ....................................................................................................... 11
1.4.2. Phase One – Assessment of Community Transmission .................................................... 11
1.4.3. Precautionary Notification ................................................................................................ 12
1.4.4. Phase Two - Immediate response ..................................................................................... 14
1.4.5. Phase three - Sustained response ..................................................................................... 15
1.4.6. End-state/De-escalation of response resurgence ............................................................. 15
1.5.
Standard Operating Procedures (SOPs) ............................................................................ 15
INFORMATION
1.5.1. Readiness to Respond ....................................................................................................... 15
1.5.2. Phase one - Assessment of Community Transition ........................................................... 17
1.5.3. Phase two - Immediate response ..................................................................................... 17
1.5.4. Phase three - Sustained response ..................................................................................... 24
2. Agency Planning .................................................................................................................. 30
3. Communications and Engagement ..................................................................................... 46
OFFICIAL
4. Regional Coordination Arrangements................................................................................. 47
Annex 1 – CAB-20-MIN-0387 Operationalising the ‘Stamp it out’ plan .................................. 49
Annex 2 - Readiness to Respond .............................................................................................. 53
THE
Annex 3 – Wider government Agency Resurgence Alignment to Objectives ......................... 57
Annex 4 - Legal Framework...................................................................................................... 71
Annex 5 – Precautionary Notification ...................................................................................... 76
Annex 6 - Alert Level and Boundary information .................................................................... 78
Veterinary and animal health and welfare services ....................................................................... 85
UNDER
Vehicle maintenance services ......................................................................................................... 85
Transportation of the deceased/tūpāpaku..................................................................................... 86
Union representatives .................................................................................................................... 86
State services and Local Government ............................................................................................. 86
Annex 7 – Timeline of key response actions............................................................................ 88
Annex 8 - Information required by NRG to brief NRLT ............................................................ 89
Annex 9 – Agenda for NRLT meeting to recommend immediate response to Cabinet .......... 91
RELEASED
Annex 10 - Decision-making checklist for NRLT ....................................................................... 92
Annex 11 – Communication and Engagement Plan ................................................................ 96
Annex 12 - Summary of regional governance and coordination arrangements to support the
response to a resurgence......................................................................................................... 98
2
IN CONFIDENCE
1982
ACT
INFORMATION
This plan is dependent on a number of Cabinet decisions and therefore until Cabinet has
made a decision is not for Public Release or wider distribution.
OFFICIAL
THE
UNDER
RELEASED
3
IN CONFIDENCE
1. Plan Overview
This plan is a living document and will undergo continuous improvements as lessons are learnt
and processes is improved.
1.1. National Strategy
New Zealand’s national COVID-19 strategy is to eliminate COVID-19 from New Zealand until a
vaccination programme is implemented, or the virus attenuates sufficiently to be managed in
1982
other ways.
1.1.1. Context
ACT
The purpose of the National Resurgence Response Plan is to provide a framework for a nationally
lead, regionally delivered response to a resurgence of COVID-19 cases within the community. This
plan will provide assurance of the framework to respond to future outbreaks of COVID-19 within
the community, as referenced in the Cabinet paper of 10 August 2020, Cabinet decision [CAB-20-
MIN-0387] attached as annex 1.
National agencies are developing and maintaining resurgence plans to manage the effects of a
resurgence of cases which informs the system plan. These plans will consider the national and
regional elements of ongoing activities (business-as-usual plus additional COVID-19 related
responsibilities) as well as a rapid re-escalation of critical Workstreams if required.
INFORMATION
This plan outlines planning and operations processes to implement a coordinated response to
any resurgence through the following phases.
• Readiness to Respond
• Phase one – Assessment of Community Transmission
• Phase two – Immediate Response
• Phase three – Sustained Response
OFFICIAL
[Note: activities within each of the phases may not occur in a linear fashion and are dependent on
the specific scenario. This plan can also be implemented simultaneously with any concurrent
significant emergency plans that may be activated in the event a significant concurrent
THE
emergency occurs.]
This plan will be activated in parallel with the Ministry of Health COVID-19 Resurgence Plan once
triggers have been met (section 1.1.2) and therefore should not be read in isolation.
A key part in a resurgence of cases is preparedness. The DPMC COVID-19 Group and Ministry of
Health (MoH) have developed a series of aligned, likely scenarios that demonstrate an escalation
UNDER
in cases and clusters over time to ensure alignment in readiness activities across the system
(annex 2).
Successful implementation of resurgence plans will depend on the operational readiness of key
agencies. The key elements of all agency resurgence plans are:
• ongoing activities that are impacted in differing COVID-19 scenarios and how they are
managed;
• how the agency will surge capacity to respond to a resurgence scenario;
RELEASED
• what capacity and capability thresholds will trigger a resurgence plan activation;
• how does the system support the health response;
• how does the DPMC COVID-19 Group support agencies within the system; and
• what interdependencies and linkages there are.
4
IN CONFIDENCE
1.1.2. Key Triggers for activation of plan
Triggers have been developed by MoH to outline when their resurgence plan may be activated
and therefore this plan. This plan will only be activated if necessary, with potential triggers
including;
• MoH have grounds to believe community transmission is, or may be, occurring; and/or
• Ministry of Health believes case/s or community clusters of COVID-19 are not contained,
or may not be contained; and/or
• MoH equity consideration relating to known cases or clusters and population groups or
1982
communities that may be at particular risk or otherwise vulnerable; and/or
• a District Health Board increases alert level under the National Hospital Response
Framework; and/or
ACT
• any other relevant information. Including other risk factors, changes in characteristics of
the virus, clinical presentation of cases etc.
Note: any timings mentioned within this plan are dependent on the early notification from MoH
once the above triggers have been met. Timings are indicative and may change depending on the
context of the resurgence, however timings should be used as a guideline when the plan is
activated.
1.1.3. National Objectives
The Response Group mission will be achieved through the following National Objectives;
•
INFORMATION
Enable effective decision-making & governance: provide representation to and support the
operation of governance and decision-making structures as appropriate.
•
Enable effective and coordinated support to the COVID-19 Health System response:
Support the MoH, District Health Boards (DHB’s), Public Health Units (PHU) and community
providers to achieve the required COVID-19 related health outcomes.
•
Coordinate efforts to contain COVID-19 by enabling effective National and regional
mechanisms: Establish effective coordination mechanisms, processes and structures
OFFICIAL
between agencies and stakeholders.
•
Coordinate support for communities (including business) to minimise the social & cultural,
and economic impacts: Partner with support agencies, to identify and meet community
THE
needs where there are no other means of support.
•
Coordinate and align COVID-19 Communications & Engagement and local implementation
of Public Information Management requirements
o
Messaging and strategic communications will be nationally led by the DPMC COVID-
19 Group.
UNDER
o
Public health messaging is generated and led by MoH, in partnership with DPMC
COVID-19 Group.
o
Other messaging is generated by the appropriate agency.
•
Support and contribute to Intelligence processes: Facilitate the flow of information through
agreed AOG reporting processes, including, where necessary, supporting other agencies in
the efficient sharing of information.
Agencies have prepared plans against these objectives. Key agency assurance can be found in
RELEASED
section 3. Wider agency assurance can be found in annex 3.
All planning to respond to a resurgence of cases has been developed with the following scope;
• Aligning plans with the MoH COVID-19 Resurgence Plan;
5
IN CONFIDENCE
• The roles and responsibilities of the DPMC COVID-19 Group s (NRLT, NRG and DPMC
COVID-19 Group) in the response;
• Agencies plans are framed to support the wider system response; and
• The roles and responsibilities of the Regional Leadership Groups (RLG) and CDEM Groups
as the coordinators of the regional response to a resurgence, with the Regional
Leadership Groups providing a leadership role.
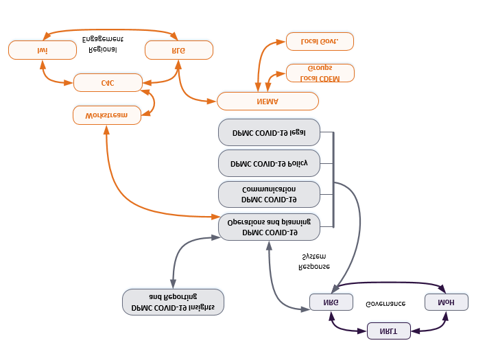
1.2. Execution and Implementation
1982
Cabinet has agreed to governance and decision-making structures based on the roles and
functions described in the Cabinet paper [CAB-20-MIN-0387] (annex 1).
There are several governance structures which are key in the decision making and
ACT
implementation processes of the National Resurgence Response Plan. These include but are not
limited to;
• National Response Leadership Team (NRLT)
• National Response Group (NRG)
• Ministry of Health COVID-19 Directorate
• DPMC COVID-19 Group
• Workstreams
• DPMC COVID-19 Strategy and Policy
• DPMC COVID-19 Operations and Planning
• DPMC COVID-19 Communications and Engagement
INFORMATION
• DCE Resurgence Response Group
• Resurgence working group
• DCE Policy Group
Diagram 1 outlines the interaction between a number of these key governance groups.
OFFICIAL
THE
UNDER
RELEASED
6
IN CONFIDENCE
1982
ACT
INFORMATION
OFFICIAL
THE
UNDER
RELEASED
1.2.1. National Response leadership Team – Intent
NRLT will lead the COVID-19 Resurgence Response by providing clear strategic direction,
coordination as required, assurance and support to ensure that the system of government is
prepared and able to execute a response commensurate with the nature of the resurgence.
Responsible agencies will prioritise their effort and resources in support of the overall resurgence
response. This Plan will be regularly reviewed, and any associated operational response will be
agile, responding to changing circumstances as required, in accordance with the overall objective
of eliminating elimination. It is expected that agencies will also prioritise readiness activities.
1982
NRLT will meet when a community transmission has been confirmed by MoH. Depending on the
situation, there may be situations where the National Response Group (NRG) meet prior to NRLT,
ACT
particularly in relation to early notification.
1.2.2. Workstreams
Workstreams is chaired by the Head of Operations and Planning and is a forum that brings senior
representatives from across the system together on a regular basis to provide a single point for
information. Workstreams allows for of integration for all agencies to enhance readiness to
respond to a resurgence of COVID-19, coordinate the response to a resurgence, task agencies,
commission specific pieces of work, and report back on progress and issues across the system.
As well as ensuring uniformity of information flow and messaging. It is the basis for the provision
of expertise, advice and action in response to a resurgence, while being an appropriate forum to
INFORMATION
convene cross-agency work groups to respond to specific issues.
Since inception, Workstreams have provided the forum to:
• Conduct ongoing inter-agency information exchange and liaison, and resurgence
preparations activities;
• Coordinate inter-agency operations in response to a resurgence; and
• Task specific ad hoc programmes of COVID-related cross-government work for which no
OFFICIAL
single agency is responsible.
During business-as-usual periods, Workstreams will meet as and when required to ensure
THE
readiness to respond across the system is maintained and risks to the system to respond to a
resurgence are identified and mitigated. Attendance at Workstreams will vary depending upon
the situation and associated context.
In the immediate response phase, senior representatives from agencies will be notified by the
Head Operations and Planning of a resurgence. They will attend a Workstreams meeting to be
UNDER
held directly following Ministers’ decision to respond, and daily until such time as it is deemed by
the Head Operations and Planning that meeting frequency shall be increased or decreased.
1.2.3. Māori Crown relationship
Throughout the National Resurgence Response Plan Maori Crown relationships have been
honoured through Treaty principles. The plan ensures early notification to and the
acknowledgement of a formal, Cabinet approved role with the Regional Leadership Groups.
Continuous engagement with Iwi will also occur through engagement within the Caring for
RELEASED
Communities workstream, through the application of this and regional plans, and governance
structures to any response to COVID-19.
8
IN CONFIDENCE
1.3. Key legislative frameworks for the response
There are several key legislative frameworks which provide the basis for how the DPMC COVID-
19 Group responds, these are summarised in annex 4 and include;
• COVID-19 Public Health Response Act 2020 (s. 11 orders)
• Health Act 1958
• CDEM Act 2002
• National CDEM Plan Order 2015 The plan
1982
ACT
INFORMATION
OFFICIAL
THE
UNDER
RELEASED
9
IN CONFIDENCE
1982
ACT
INFORMATION
OFFICIAL
THE
UNDER
RELEASED
1.4.1. Readiness to Respond
It is key the entire system is ready to respond to a resurgence of COVID-19 cases. This will be an
enduring step across all phases of the response as lessons are learnt and processes are improved.
A system which is ready to respond is one where:
• plans are tested and practised;
• ongoing tabletop exercising with all agencies;
• notification process is agreed to and tested;
1982
• a functioning inter-agency insights and information exchange system is in place to
provide Indications and Warnings and a method to learn from overseas experience;
• a continuous improvement process is in place and is supported across the system;
ACT
• community support arrangements and funding are in place;
• personnel are identified and ready to contribute to surge demands; and
• an appropriate public communications system is ready with pre-agreed messaging.
Readiness to respond is addressed through Annex 2, which incorporates learnings from the
August 2020 resurgence, and international resurgences (as compiled by the DPMC COVID-19
Insights and Reporting Team and the Strategy and Policy group). This phase will ensure
continuous improvement and therefore develop a resilient system to achieve New Zealand’s
elimination strategy.
1.4.2. Phase One – Assessment of Community Transmission
INFORMATION
MoH has responsibility and accountability for the monitoring and assessment of COVID-19 in New
Zealand. This phase is focused on the health system function with an emphasis on early
detection, rapid contact tracing, case and contact management and keeping the DPMC COVID-19
Group informed of any developments through the agreed channels. MoH will be responsible for
resourcing their assessment capability and capacity and will be supported by all of government as
and when needed. DPMC COVID-19 Group can aid through communication and guidance,
particularly with any urgent surging capacity. Any non-surge capacity will be primarily assisted by
OFFICIAL
the Public Service Commission (PSC).
The resurgence response activation will formally commence when the Director-General of Health
has confirmed community transmission is or may be occurring and cannot, or is unlikely to be,
THE
contained by immediate and targeted public health interventions. It remains integral that early
communication between NRLT, NRG and MoH occurs at the appropriate levels to allow
preparations to be undertaken in parallel with the assessment process.
A confirmed test result of COVID-19 in the community, will be notified by the testing laboratory
to a local Medical Officer of Health or Public Health Unit (PHU). A rapid case investigation process
UNDER
will be commenced to identify the source, associated exposure events and contacts, and assess
whether the infection represents community transmission. This may also include genomic and
serological analysis. Upon assessment that community transmission is or may be occurring, the
DG Health will inform the Minister of Health and the Chair of NRLT.
s9(2)(ba)(i)
RELEASED
11
IN CONFIDENCE
1.4.3. Precautionary Notification
To ensure the system is prepared to respond to a confirmed community transmission a
precautionary notification from MoH will be given to the NRLT Chair and DPMC COVID-19 Group
DCE. This will occur concurrently as MoH undertakes their assessment of community
transmission. Diagram 3 outlines the notification cascade through the DPMC COVID-19 Group and
stakeholders.
The NRLT chair will notify the NRG chair who will arrange to convene an NRG meeting to discuss
outcomes from NRLT and or ministers meeting. If no outcomes are available, the meeting will
1982
discuss any possible preparatory actions required to provide assurance the system is ready to
respond if required. This is a preparatory meeting only.
As more information and clear actions are decided NRG Chair/DPMC COVID-19 Operations and
ACT
Planning Lead will convene a workstreams meeting. This meeting will enable workstreams to be
informed as a group and undertake work in preparation to respond if required. This will include
further engagement with Iwi, Regional Councils, and RLG through C4C and NEMA. Annex 5
addresses regional precautionary notification.
INFORMATION
OFFICIAL
THE
UNDER
RELEASED
12
IN CONFIDENCE
1982
ACT
INFORMATION
OFFICIAL
THE
UNDER
RELEASED
1.4.4. Phase Two - Immediate response
When community transmission has been confirmed by DG Health, MoH will activate their
resurgence plan. This will trigger simultaneous activation of this plan. Upon notification of
community transmission, the NRLT is to meet as soon as practicable (ideally within 30 minutes) to
receive an initial health risk assessment from DG Health, and information from other members
and attendees.
The initial risk assessment will provide information regarding the location and extent of the
1982
outbreak, noting that further investigative work is ongoing. This risk assessment will inform the
response required to stamp out the resurgence (It should be noted that activation of the system
could include either undertaking activities to monitor the situation or activities to control, contain
ACT
and eliminate the virus). s9(2)(f)(iv)
s9(2)(c)
INFORMATION
If a decision is made by NRLT to recommend the system monitor the situation, DG Health will
keep NRLT apprised of the situation, MoH will issue SitReps, and information will also be
gathered through other government agencies. The NRLT will notify DPMC COVID-19 Group to
stand-by for escalation to response if required. On notification from the NRLT the Chair of the
NRG will prepare to activate the wider system through Workstreams. Preparation for activation
can include notification to relevant persons and groups, in-confidence, to ensure that
OFFICIAL
contingencies can be stood up and key messages prepared.
If a decision is made by NRLT to recommend the system be activated, initial containment actions
THE
will be taken and any COVID Order to make Alert Level changes will be recommended to
Ministers. Any drafting of legal orders will be directed by NRLT and will be supported by the
DPMC COVID-19 Group (Operations and Planning, Strategy and Policy, and Communications) and
will coordinate their implementation.
The DPMC COVID-19 Group Communications team upon activation from the DCE DPMC COVID-
19 Group will inform associated Alert Level and necessary containment obligations through public
UNDER
messaging. This will include information regarding; public health measures; physical distancing;
use of masks/face coverings; limits to commercial operations; work from home options; and the
operation of any boundaries and checkpoints.
RLG’s and CDEM groups will activate regional support, providing leadership enabling execution of
governance decisions. These groups will activate existing structures such as Caring for
Communities (C4C). Focus for C4C will be on food, security, shelter, and ongoing engagement
with relevant RLG’s including Iwi, as well as connecting with the community provider/ supports in
the health and disability sector. RLG are focussed on the social and economic recovery, and
RELEASED
services which are being delivered to the community throughout all phases of the response.
It should be noted that these groups, C4C and RLG’s, will be undertaking low level activities
outside of an immediate response phase. This means there will be existing mechanisms which
can be utilised during a resurgence.
14
IN CONFIDENCE
Regardless of the recommendation made by NRLT, all decisions should flow through NRLT to NRG
and then the national and local response groups and agencies to allow them to be formally
alerted and enable an appropriate level of reaction to government direction. It is important that
before any public notification of community transmission, RLG’s, local CDEM Groups and Iwi are
notified and provide clear and accurate information and messages.
1.4.5. Phase three - Sustained response
Following the implementation of the immediate response, the development of a plan for
1982
a sustained response will take place over several days. This will include gathering and
dissemination of information and intelligence across key agencies via the Workstreams function,
to build an accurate picture of the evolving situation. Information will be continually fed into the
development of the sustained response to inform and prepare for the transition from an
ACT
immediate response to a sustained response.
An important aspect of longer-term thinking will be the requirement to manage the effects of
disruptions and uncertainty caused by the response. These include assessment and mitigation of
risk factors and ongoing care for vulnerable persons and communities, the provision of education
services and support to business and any additional effects on international travel, including a
reduction in returnee numbers to increase domestic quarantine capacity. A sustained response
may include widening or refining of containment measures dependent on the information and
intelligence available.
1.4.6. End-state/De-escalation of response resurgence
INFORMATION
A response to a resurgence of COVID-19 cases within the community will be assessed as complete
when all identified outbreaks have been contained, with no further community transmission
having occurred for a period that satisfies the DG of Health. At this point the system will be
systematically stood down and poised ready to respond if required. Any lessons learnt should be
gathered and incorporated into the plan through the readiness to respond phase.
1.5. Standard Operating Procedures (SOPs)
OFFICIAL
The following section outlines each of the response phases in detail and the key tasks that are
required to be undertaken. Accountable agencies and persons responsible for the tasks have
been identified.
THE
Annex 6 outlines Cabinet agreed principles to for Alert Levels and Boundaries. These are ongoing
considerations which will be developed over time based on information gathered and the
situation being dealt with.
1.5.1. Readiness to Respond
UNDER
For New Zealand to successfully respond to cases of community transmission, the response will
need to incorporate the principles of readiness and preparedness. This will include; continually
improving systems and processes, adapting to the latest technology and emerging science to
understand the virus behaviours, as well as developing, modifying and exercising the resurgence
plan and associated contingency plans.
RELEASED
15
IN CONFIDENCE
The below outlines the tasks and responsibilities of each agency/function that are to be
undertaken as readiness activity in order to respond to a resurgence of COVID-19 cases.
Governance and assurance
•
Agree roles and responsibilities during a resurgence
NRG
DPMC COVID-19 Group (Strategy and
•
Policy, and Operations and Planning)
Establish policy and associated operationalisation to respond.
MoH Policy
• Validate resurgence plans
•
1982
Confirm regional capabilities to respond to a resurgence
• Inform regions of progress and status of planning and policies to enable business; iwi;
All agencies
elected officials to plan
Workstreams
• Establish a continuous improvement process
• Develop a communications plan for resurgence
ACT
Exercising
NRG
•
Continuous exercising of national and agency resurgence plans
DPMC COVID-19 Group (Strategy and
Policy, and Operations and Planning)
• Identify the interdependencies between agency resurgence plans
•
All agencies
Identify agency resource shortfalls or capacity to support other agencies
•
Workstreams
Confirm supporting arrangements to coordinate capacity to address resource shortfalls
Boundaries and exemptions
DPMC COVID-19 Group (Strategy and
•
Policy, and Operations and Planning)
Establish and agree to potential boundaries in an immediate and sustained response.
INFORMATION
MoH Policy
•
Relevant agencies
Identify exemptions process to manage interregional movement
Workstreams
Health Readiness
• Issue Health System Resurgence Plan and ensure alignment with this plan
• Ensure scalable testing and contact tracing process is in place
MoH, DHB, PHU
• Ensure readiness of process is in place for exemptions
National Readiness
OFFICIAL
• Identify
critical MIQ facilities
MBIE MIQ
•
Relevant agencies
Develop Plans, Polices and SOPs
Workstreams
THE Community Support
• Identification of target groups, conduct initial needs assessment and plan support options
•
C4C/ NEMA/MSD
Engagement with local authorities and Iwi
Intelligence
UNDER
•
Conduct risk assessments and strategic analysis
DPMC COVID-19 Group (IRT)
• Establish relationships across government for information and intelligence sharing
•
All agencies
Monitoring and sharing of information on international developments with regards to:
•
Workstreams
virus mutation, global spread, treatment methods, vaccination progress, testing methods
Local Government
NEMA
• Involving local government representation in regional testing
DPMC COVID-19 Group (Operations
and Planning)
Support Activities
RELEASED
NEMA, The Emergency Services
• Prepare for concurrent events
Working Group (NZP, St John, WFA,
NZDF, NEMA, FENZ)
• Identify personnel requirements including holiday rosters
•
All agencies
Work prioritisation to mitigate workforce attrition across government
•
Workstreams
Confirm resurgence coordination centre
16
Pages 17-29 are withheld in full under
IN CONFIDENCE
section 9(2)(f)(iv) of the Act.
1982
ACT
INFORMATION
OFFICIAL
THE
UNDER
RELEASED
• Identify NEMA-specific readiness and activation requirements
• Support DPMC COVID-19 Group planning by identifying gaps that
for integration in BAU processes (e.g. Duty activation
require early closure or coordination at the National level, including
1982
processes).
gaps informed by CDEM Groups at the local level through existing
• Review and update the SOP for CDEM Group Coordination to
arrangements and relationships.
reflect coordination arrangements as they are updated.
• Be prepared to engage in DPMC COVID-19 Group tabletop exercising
ACT
• Inform CDEM Groups of governance and decision-making
with the NRG and test integration of CDEM Groups with the National
arrangements.
response and Health system.
• Ensure surge support mechanisms are in place for inter-group
• Support regional development of CDEM regional resurgence plans,
staffing support.
with emphasis on clear roles, responsibilities consistent with national
• Support the local RLG structure
arrangements.
• Provide representation at DPMC COVID-19 Group resurgence planning,
communications or workstream meetings
• Be prepared to assist development of an DPMC COVID-19 Group de-
escalation pathway.
• Sustain and, if required, strengthen relationships between NEMA /
CDEM, C4C and DIA.
INFORMATION
MBIE
• Various workstream leads
• Attend COVID Chairs
New Zealand • Deliver core police functions such as checkpoints, Compliance & • Membership of the NRLT
Police
Exemptions
• Membership of the NRG
Transport
• Lead transport Workstream
• Provide a Liaison Officer as required.
Response
• Attend COVID Chairs
Team/
Ministry of
OFFICIAL
Transport
Te Arawhiti
• CE attend COVID Chairs
New Zealand • Lead boarder Workstream
• Attend Border Sector Governance Group meetings
THE
Customs
• Incident Management Team continues to be linked to AOG
• Attend COVID Chairs
Service
strategic response (Wellington level), to inform Customs senior
management, and to pass Customs objectives, intentions and
requirements onto other agencies
Ministry for
• Attend Border Sector Working Group and AOG Compliance Governance
UNDER
Primary
Group.
Industries
• Data and Geospatial information sharing to support effective decision
(MPI)
making.
31
IN CONFIDENCE
RELEASED
Ministry of
• Membership of 5 Regional Leadership Groups
• Education liaison / connection point in DPMC COVID-19 Group Policy
Education
and Strategy Group
1982
(on behalf of
• Through these connections / memberships, advise on potential impacts
the Educator
of policy decisions for education sector to inform decisions
sector)
ACT
New Zealand
• Provide MBIE MIQ with Operations support
Defence
Force (NZDF)
Te Kawa
• Continuity of Public Service leadership including Chief
• Attend Chair of Chairs Public Service Commissioner and Deputy Public
Mataaho
Executives
Service Commissioner
Public
• AoG COVID System Workforce and Resourcing workstream
Service
including:
Commission
o enabling and coordinating critical workforce
(PSC)
deployment linking available staff with areas of need.
• Public sector workforce guidance including:
o Issue workforce guidance for public sector
INFORMATION
management of staff
o Regular connection with Heads of HR on
implementation of the guidance
o Agency implementation of the guidance and resolution
of issues
o Communication, advice and issue resolution with PS on
workforce guidance and related matters
OFFICIAL
• Staffing surge capacity across the public service including and
not limited to prioritisation of BAU functions versus system
COVID-19 requirements.
THE
Ministry of
• Caring for Communities Governance Group (Chair)
• Attend COVID Chairs
Social
• Employment, Education & Training Governance Group (Chair)
Development
(MSD)
UNDER
32
IN CONFIDENCE
RELEASED
1982
ACT
INFORMATION
OFFICIAL
THE
UNDER
RELEASED
Transport
• Lead public health measure on transport
• Engage with the Ministry of Health (or DPMC COVID-19 Group) to clarify
Response
the regulations and guidance, on the following public health measures:
1982
Team/
• Contact tracing (with respect to transport services)
Ministry of
• Physical distancing (with respect to transport services)
Transport
• Use of face coverings on public transport
ACT
• Movement restrictions
• Cleaning measures (with respect to transport services).
• Ministry of Transport to issue guidance to the transport sector to
support the implementation of the above public health measures.
Maritime New Zealand, Civil Aviation Authority, and Waka Kotahi to
issue sector specific guidance.
• Provide direct support to transport sector entities (as required) to support
public health measures – including incidents requiring contact transport
involving a public transport service, or disinfection of an aircraft/ship/vehicle.
Te Arawhiti
New Zealand • Maintain travel restrictions at the border (air and maritime).
• Supports the testing strategy
INFORMATION
Customs
• Public health checks at airports
Service
• Receive and process all arriving air passengers, and pass onto
MIQ
• Oversee the isolation of maritime crews (both commercial and
small craft)
• Integrate local operations with health officials, with established
testing procedures for staff and arrivals, and escalation for
OFFICIAL
positive tests.
Ministry for
• contributes resources to the MOH response on request. We currently
Primary
have 10 staff seconded to MOH or DPMC contributing to response
THE
Industries
efforts.
(MPI)
• can surge staff to support MOH as required.
Ministry of
• Work in partnership with public health units when cases are confirmed
Education
in school and early learning service communities – supporting schools
(on behalf of
and early learning services to communicate with and support their
the Educator
community
UNDER
sector)
• Regular communications and detailed guidance to education sector to
support health’s prevention and response messaging – potential
audience reach of more than 2 million
34
IN CONFIDENCE
RELEASED
1982
ACT
INFORMATION
OFFICIAL
THE
UNDER
RELEASED
• Tabletop exercise agency resurgence plans to ensure COVID-19 is
contained
1982
• AOG compliance operations
• Stand up AOG C4C in the delivery of assistance to vulnerable
communities
ACT
NEMA
• Support CDEM Groups to engage within RLG and other
governance structures during readiness.
• Provide support to the C4C and RLG to engage with RLGs and
establish effective governance arrangements.
MBIE
• MIQ Service
• Internal border movements
• Infrastructure Workstream
• Exceptions from external border closure
• Service owner and sector lead agency for travel exemptions
• Contributions to and where necessary leading system policy
reviews and approvals. New automated process using Business
imperatives
Connect.
• Essential Services (Which businesses can open under alert level
INFORMATION
changes)
New Zealand • Lead the Compliance workstream and support exemptions.
• policy and legal advice, provides specialist policing capability and
Police
• Responsible for implementing and operationalising check point
capacity to support lead agencies
for boundaries.
• Key support role working with other Government agencies across Iwi,
Pacifica and vulnerable communities
• Key role in communicating with major supplies and essential
businesses- e.g. supermarket owners, Pharmacies, petrol stations etc
OFFICIAL
Transport
• the Infrastructure and Supply Chain ICT workstream (set up
Response
through PSLT)
Team/
• Issue guidance to the transport sector to support the
Ministry of
implementation of the above public health measures (as above).
THE
Transport
• Engage with industry:
• though the Maritime Sector Meeting (MoT – Chair); note this is a
regular meeting.
• though the Aviation Sector Meeting (MoT – Chair); note this is a
regular meeting.
•
UNDER
though the Regional Council Meetings on Public Transport (Waka
Kotahi – Chair) note this is a regular meeting.
• though the Road Transport Forum
• directly with KiwiRail (with respect to Rail Freight).
36
IN CONFIDENCE
RELEASED
Te Arawhiti
1982
New Zealand • COVID-19 resurgence managed through normal BAU structures,
Customs
with exception of Operation Takutai (Maritime Border Order
Service
enforcement). Op Takutai is transitioning to BAU over time.
• IMT remains active and has pre-existing links externally to DPMC
ACT
COVID-19 Group, and internally to operational and tactical layers
within Customs.
Ministry for
• Coordination and communication with essential businesses and
• Enforcement and Compliance
Primary
workplaces
o provides staff resources to the AOG Compliance ‘Fusion’ Hub
Industries
o engage with primary industry and food retail based
(check the proper name of this). Several staff are already
(MPI)
essential businesses and workplaces to provide
trained and ready to deploy on request. Note MPI staff are
information and support regarding implementation of
not authorised/delegated compliance powers under the
safe operating practices under COVID-19 restrictions,
COVID-19 Public Health Response Act 2020.
travel / movement exemptions across domestic borders,
o Deputy Director-General on the Governance group for the
and liaison with other central government agencies
AOG Compliance work.
regarding to immigration/work visa exemptions.
• Local government and community outreach
INFORMATION
• Infrastructure and supply chain requirements
o regional animal welfare coordinators and RC&FS staff are
o specific supply chain requirements. MPI engages with
members of regional Welfare Coordination Groups, regional
key primary industry and food sector participants to
Psychosocial Support Agencies, regional animal welfare
assist them to unblock barriers to their supply chains.
coordination teams and rural advisory groups/primary sector
E.g. pig farmers and butchers in original outbreak.
clusters.
Ministry of
• Ministry regional teams are located around the country (10 education
Education
regions) and provide the face to face and direct support to schools
OFFICIAL
(on behalf of
and early learning services, including engaging with iwi and
the Educator
community groups
sector)
• Membership of 5 Regional Leadership Groups
THE
• Membership of range of AoG multi-agency groups, nationally, to
ensure appropriate connections are made
• Work closely with sector representative groups (unions, principals
associations etc) to agree education response and to align with
national response
New Zealand
• Provide support to other government agency activities to the COVID-
UNDER
Defence
19 response both nationally and regionally as required/available e.g.
Force (NZDF)
MBIE led Managed Isolation and Quarantine Facilities, Police led
regional checkpoints.
37
IN CONFIDENCE
RELEASED
1982
ACT
INFORMATION
OFFICIAL
THE
UNDER
RELEASED
• Additional Task - work with MSD to determine how processes and
guidance applied in Auckland during the August AL3 lockdown can
1982
be applied through the rest of the country, for example the
Complex Needs Escalation process.
• Additional measure - AOG oversight group planning for the
ACT
transition of foreign national support away from Red Cross. NEMA
to confirm who this is transitioning to and identify early if CDEM
will be looked to fill any gaps.
MBIE
• Temporary Accommodation Service
• Contribution via NWCG?
• Essential Services (Which businesses can open under alert level
changes)
• Small business support
New Zealand
• Key support role working with other Government agencies across
Police
Iwi, Pacifica and vulnerable communities
• Considerable contact with Iwi and Pacifica communities
particularly in the Auckland region- meetings, on-line
INFORMATION
communication content, multi-language video publications,
relationship strengthening
Transport
• Manage the essential transport inbox
Response
([email address]), with respect to queries
Team/
from the public/businesses; including welfare related queries
Ministry of
associated with movement restrictions (and either provided advice
Transport
or direct to appropriate agency).
OFFICIAL
Te Arawhiti
New Zealand • Minimal impact on Customs. Business support measures have been
Customs
in place since April and will continue as required (now BAU).
THE
Service
Ministry for
• facilitated negotiations with support agencies to match oversupply
• active member of the AOG Welfare Coordination Group (under
Primary
of primary produce with communities such as the excess pork to
CDEM Act 2002) and has staff who work with and are linked into
Industries
foodbanks. This may not be necessary in a resurgence depending on
all 16 regional CDEM groups.
(MPI)
the nature and duration of any restrictions.
UNDER
Ministry of
• Information sharing with education providers and their
Education
communities
(on behalf of
• Regional teams work locally with schools, early learning services
and with Iwi and community groups
39
IN CONFIDENCE
RELEASED
1982
ACT
INFORMATION
OFFICIAL
THE
UNDER
RELEASED
print media, social media, Healthline / National Telehealth Service,
Āwhina app, and other mechanisms as appropriate
1982
DPMC
• Maintaining and building public confidence in official sources of
• public health messaging generated by the Ministry of Health
COVID-19 information
agency internal and external communications across government
• Ensuring New Zealand know what to do
• cross-government internal and external agency communications
ACT
• Ensuring all New Zealanders and businesses know where to get
• regional agencies in amplifying and targeting consistent messaging
support
• production of material for Maori, Pacific peoples and culturally and
• Production of public information campaign messaging (TV, internet
linguistically diverse communities.
etc)
• Production of consistent messaging from government
• Work with partners and key stakeholders to ensure targeted and fit-
for-purpose communication
• Coordinating resurgence messaging across the DPMC COVID-19
Group, AOG, the government structure, Maori (Iwi) and amongst
other key stakeholders and partners
• Strong inter-agency communication between and across AOG and
INFORMATION
Iwi Maori including partnering to ensure strong connection with
local communities
• Motivating behaviours and countering misinformation and apathy
and other barriers to effective communication
• Building economic, psychosocial and social resilience
• Building integration and assisting with resolving problems
• Campaign measurements (public sentiment and behaviours
OFFICIAL
• Messaging to counter misinformation
NEMA
• Develop CDEM-specific communications to support community
• Support the DPMC COVID-19 Group development of resurgence
readiness for a natural hazard event in the context of COVID-19.
response communications plan including objectives, key messages,
THE
audiences, channels, tactics and spokespeople.
• Support the DPMC COVID-19 Group development of resurgence
response communications, information flows and sign-off
processes.
• Support DPMC COVID-19 Group development of resurgence
response templates. Support COVID-19 All-of-Government
UNDER
Response Group development of resurgence readiness
communications plan to support community readiness.
MBIE
• call centre functions (e.g. Government Helpline).
• DPMC COVID-19 Group PIM function
41
IN CONFIDENCE
RELEASED
• Visitor Sector Emergency Advisory Group (VSEAG)
1982
New Zealand
• Strong and agile Police strategic Comms team supporting MOH and
Police
DPMC COVID-19 Group
• Linked to the DPMC COVID-19 Group comms structure
• Consistency of agency messages
ACT
Transport
• Publish information on the Ministry of Transport website with
Response
respect to public health measures on transport services (e.g.
Team/
compulsory use of face coverings) and movement restrictions.
Ministry of
• Provide transport entities with collateral (posters etc) produced by
Transport
DPMC COVID-19 Group Comms with respect to public health
measures on transport services (e.g. the face covering posters and
the ‘travel safely’ poster).
• Provide PA scripts for use on public transport services as required.
Te Arawhiti
New Zealand • Customs Communications team linked to AOG Border Comms
INFORMATION
Customs
Group
Service
• Customs is well practised now at integrating health messaging, and
that from other sources (e.g. Maritime NZ safety and stakeholder
comms) into its internal and external messaging.
Ministry for
• utilise teleconferences, and email as tools to communicate with
• active member of the AoG Response Group communication
Primary
external stakeholders.
network (under CDEM Act 2002) and can provide skilled
Industries
• The MPI website and MPI intranet both have dedicated COVID
communications staff as required to support the DPMC COVID-19
(MPI)
OFFICIAL
Information Hubs and content consumers are linked to the AOG
Group.
response communications channels where appropriate to ensure
• provide staff resources on secondment into the DPMC COVID-19
alignment
Group communications team.
• align key messages with the DPMC COVID-19 Group
THE
Communications key messages to share with stakeholders,
industries and staff
Ministry of
• Ministry of Education has a key role in disseminating public health
Education
messaging, including messaging targeted specifically at education
(on behalf of
providers (and their communities) through:
UNDER
the Educator
• Regular bulletins
sector)
• Website content
42
IN CONFIDENCE
RELEASED
1982
ACT
INFORMATION
OFFICIAL
THE
UNDER
RELEASED
• consolidate government intelligence streams and functions across
government through the IRT to provide accurate and timely
1982
reporting
• production of insights reports, both tactical and strategic, to
understand emerging areas of importance and gauge impacts
ACT
NEMA
• Develop and advise CDEM Groups of critical information
• Contribute to the development of DPMC COVID-19 Group SOP’s
requirements (CDEM CCIRs), and NEMA NCC / CDEM Group
for real-time information flow.
reporting and decision-making processes and authorities.
• Contribute to the development of DPMC COVID-19 Group policies
for information sharing.
• Be prepared to support the flow of information from CDEM
Group(s) to support Ministry of Health initial reporting within
90mins of case identification.
• Support CDEM information flow into the DPMC COVID-19 Group
Insights and Reporting Group.
MBIE
• Via Intel function within Evidence & Insights
•
INFORMATION
Weekly dashboard
Transport
• Issue SitReps (as per agreed timing and frequency)
Response
• Provide data and updates to the COVID IRT (as per agreed timing
Team/
and frequency).
Ministry of
• note that high level relevant data is also made publicly available
Transport
through the Ministry of Transport’s website on a regular basis:
https://www.transport.govt.nz/mot-resources/covid-19-transport-
indicators-dashboard/
OFFICIAL
Te Arawhiti
New Zealand • Customs Intel staff have been part of joint Intelligence planning and
Customs
analysis from early on in the response. The Strategic Intelligence
THE
Service
Unit in Customs will provide analysts as required on approach to the
Customs IMT.
• Information sharing is ongoing, with links at the strategic,
operational and tactical levels. MOUs and information sharing
agreements are being updated and created as required.
UNDER
Ministry for
• experience and trained members of the intelligence community and • staff seconded into the DPMC COVID-19 Group response in this
Primary
can provide additional staff as required.
area
Industries
• National Operations Centre (NOC) is the contact point for
(MPI)
information flow between agencies.
44
IN CONFIDENCE
RELEASED
• contribute to reporting processes where requested
1982
Ministry of
• Provide SitReps as required
• Education liaison / connection point in DPMC COVID-19 Group
Education
• Ministerial briefings
Policy and Strategy Group
(on behalf of
• Membership of 5 Regional Leadership Groups
the Educator
ACT
sector)
New Zealand
• Provide specialist intelligence support to the DPMC COVID-19
Defence
Group response as required/available e.g. Insights and Reporting
Force (NZDF)
Group.
• Support the flow of information for Managed Isolation and
Quarantine capacity.
Te Kawa
• Public Service agency Heads of HR with regular intelligence, insights • all agencies with intelligence, insights and feedback to enable
Mataaho
and guidance (via weekly TEAMS meeting and COVID enquiries
achievement of their functions (via Assistant Commissioners)
Public
email)
Service
Commission
INFORMATION
Ministry of
• MSD specifically supports this function through regular statistical
• MSD is connected through the C4C channel (which has a specific
Social
releases on its website as well as contributing to situation reports.
intel and insights workstream lead by the Social Wellbeing agency)
Development
(MSD)
OFFICIAL
THE
UNDER
45
IN CONFIDENCE
RELEASED
1982
ACT
INFORMATION
OFFICIAL
THE
UNDER
RELEASED
National level Each agency is responsible for producing messaging for all the functions for
government
which it is the lead. Each agency:
agencies
-
works with DPMC COVID-19 comms to align messaging.
-
engages with its own sectors and stakeholders.
-
provides effective internal communication to staff.
Regional and
Each TA is responsible for meeting communications and engagement needs at
local
the regional/local level in a way that is aligned with and amplifies national level
government
messaging: Each TA:
-
relays insights about regional/local communications needs and issues
1982
to DPMC COVID-19 Group comms as needed through regular email,
tele or video conference.
-
seeks support from DPMC COVID-19 comms as needed to ensure their
ACT
communities and stakeholders have access to appropriate ‘Unite
Against COVID’ branded collateral.
-
supports regional and local spokespeople with consistent aligned
messages.
-
engages with regional and local media using aligned and consistent
messages.
-
provides information to stakeholders and communities within their
area that is aligned to national messages and include additional
regional and local level information as appropriate.
-
provides effective internal communication to staff.
NGOs,
These organisations play a vital role in ensure messaging reaches key
INFORMATION
community
audiences and providing insight into communications and engagement needs
organisations, at the local level. Each organisation:
faith-based
-
relays insights about regional/local communications needs and issues
groups,
to either their representative national bodies or directly to DPMC
COVID-19 comms as appropriate.
-
can seek support from AOG comms as needed to ensure their
communities and stakeholders have access to appropriate ‘Unite
OFFICIAL
Against COVID branded collateral.
-
provides information to communities within their area that is aligned
to national messages and includes additional information as
appropriate.
THE
-
provides effective internal communication to staff.
4. Regional Coordination Arrangements
The Regional Coordination arrangements are described more fully in the CDEM Resurgence Plan
and the 16 Regional Resurgence Plans.
UNDER
In general, they describe the mechanism for Governance, as well as operational coordination
undertaken between the DPMC COVID-19 Group, Regional Leadership, agencies, and
stakeholders. Roles and responsibilities for agencies may differ between
regions to reflect the local context. Annex 12 – Regional Leadership Groups identifies the
membership and chairing arrangements across New Zealand’s regions.
Note: Annex 12 will be maintained as a living document, acknowledging that arrangements may
change to suit localized response needs.
RELEASED
47
IN CONFIDENCE
1982
ACT
INFORMATION
OFFICIAL
THE
UNDER
RELEASED
Annex 1 – CAB-20-MIN-0387 Operationalising the ‘Stamp it out’ plan
1982
ACT
INFORMATION
OFFICIAL
THE
UNDER
49
IN CONFIDENCE
RELEASED
1982
ACT
INFORMATION
OFFICIAL
THE
UNDER
50
IN CONFIDENCE
RELEASED
1982
ACT
INFORMATION
OFFICIAL
THE
UNDER
51
IN CONFIDENCE
RELEASED
1982
ACT
INFORMATION
OFFICIAL
THE
UNDER
52
IN CONFIDENCE
RELEASED
1982
ACT
INFORMATION
OFFICIAL
THE
UNDER
RELEASED
1982
ACT
INFORMATION
OFFICIAL
THE
UNDER
RELEASED
4
Multiple clusters, spread nationally – large sporting event, a concert or tangi
A case goes to a large sporting event and infects a large number of people. The next day
attendees of the sporting event return home across New Zealand. Over eight weeks this triggers
more than ten confirmed clusters, with several locations reporting confirmed community
transmission, with a particularly large outbreak centred on South Auckland (5,000 cases in total,
including 75 deaths).
The focus of the exercising will be the Immediate Response phase of the response. This phase is time
1982
critical; delays may aggravate the potential spread of the resurgence. The following activities are out
of scope:
• Activities that occur prior to assessment of community transmission
ACT
• Non-community resurgence events (i.e. inside MIQ facilities)
• Stress testing the contact tracing system
• Tactical level details of agency resurgence plans
• Agency business continuity plans
In addition to exercises, workshop sessions and targeted functional workshops may be held with
individual or multiple individual agencies. These workshops will focus on ensuing consistency between
the National Resurgence Plan and the agency plans. These will also identify agency resource shortfalls
and key activities within the Immediate response phase.
INFORMATION
OFFICIAL
THE
UNDER
RELEASED
55
IN CONFIDENCE
1982
ACT
INFORMATION
OFFICIAL
THE
UNDER
RELEASED
56
IN CONFIDENCE
1982
ACT
INFORMATION
OFFICIAL
THE
UNDER
RELEASED
Education
Review
1982
Office
Department
• DIA through its leadership of the Local Government Response Unit
• C4C Workstream and NWCG including support for Ethnic Communities
of Internal
provides guidance to the local government sector through regular
and assistance to communities through the Community Operations
ACT
Affairs (DIA)
(daily during a resurgence) communications and guidance on the
functions.
application of alert levels.
• COVID Digital services through GCDO – broker between agencies and
• NZGazette and Government Domain Name Service (GCDO) – AoG
suppliers to ensure critical digital service delivery; and governance with
critical services, required for NZ Government to enact
other System Heads (such as Data, Information Security, Procurement)
legislation/Orders; and government domain names/email.
to enable public trust in government’s digital responses to COVID –
privacy, security, interoperability, inclusion, identity, assurance,
authoritative information and service, and investment.
Ministry for
the
Environment
Ministry for
• effective decision-making & governance.
INFORMATION
Culture and
Heritage
Treasury
• Provide information and advice on economic (macroeconomic and
• Support and improve the effectiveness of the public health response to
sectoral/regional) and fiscal implications of different response
maintain social licence so that escalation in Alert Levels is undertaken as
actions, e.g. to inform advice about what Alert Level is appropriate,
a last resort.
to inform choices about stringency and duration of response
• Attend COVID Chairs.
actions, and to inform choices of inter-regional boundaries for a
OFFICIAL
targeted response and impact of travel restrictions.
• Advise on fiscal support measures to guide effectiveness of public
health response (e.g. to reinstate a leave scheme) and mitigate
THE
impacts on incomes, employment and material living standards, and
protects jobs in the event of Alert Level escalation (e.g. to reinstate
a temporary Wage Subsidy).
Land
Information
New
UNDER
Zealand
(LINZ)
58
IN CONFIDENCE
RELEASED
1982
ACT
INFORMATION
OFFICIAL
THE
UNDER
RELEASED
• Justice related legislation in two Omnibus Bills:
•
1982
COVID-19 Response (Urgent Management Measures) Legislation Act.
• Amended section 24 of Epidemic Preparedness act to allow District
Court Judges to amend rules of court to take account of the effects
of the quarantinable disease.
ACT
• COVID-19 Response (Further Management Measures) Legislation
Act.
• Coroners Act.
• Courts (Remote Participation) Act.
• Property Law Act.
• New Schedule 2 - inserted giving courts and tribunals an additional
power.
• Advice into AoG work on changing alert levels, advice includes
Human Rights.
• Epidemic Management Notice for Parole Act and Sentencing Act
• Regional variations to resolve local challenges.
INFORMATION
Te Puni Kokiri
• Specialist advisory/iwi liaison support to MOH/NCMC as required
(TPK)
• Support the activation of Māori Wardens as required to provide traffic
management and other support at testing centres and transport to
medical appointments.
• Utilise regional networks to promote testing sites and ensure these
reach vulnerable communities. Whānau Ora Commissioning Agencies
and other Māori Health Providers work alongside PHUs to deliver
OFFICIAL testing sites.
Department
• Engaging public health operationally to manage Ara Poutama health
of
outcomes.
THE
Corrections
• Health, Safety & Wellbeing critical controls to detect, prevent,
mitigate impacts of COVID-19, including contact tracing, face
coverings, social distancing movement restrictions.
• Health, Mental Health (forensics) & Addictions service delivery will
be aligned to MoH guidelines and access to DHB services under
each alert level. Additionally, health service delivery will be
UNDER
informed by staffing levels as set out in prison based BCPs,
incorporating additional support as required from psychology and
programmes staff.
60
IN CONFIDENCE
RELEASED
Ministry for
• Provide gender analysis and linkages to community groups.
Women
1982
Education
• ERO is a supporting agency within the education sector. ERO maintains
Review Office
regular contact with the Ministry of Education to provide both support
ACT
and assistance in the ongoing response and resurgence and the
provision of education as required.
• Key to this approach is regular communication with the Ministry of
Education as lead agency in the sector. This communication is both at a
national and local level and takes into account the Ministry guidance to
schools and early childcare centres and parents/whanau.
Department
• Office of Ethnic Communities supports the health system by
of Internal
supporting the communities under their purview.
Affairs (DIA)
• GCDO and the Govt Chief Privacy Officer provide advice on contact
tracing technologies, privacy and system design.
Ministry for
INFORMATION
the
Environment
Ministry for
Culture and
Heritage
Treasury
• Provide information on impacts on social and economic aspects of
OFFICIAL
immediate response.
• Advise on potential supporting policies with financial implications, to
encourage adherence and compliance, such as transitional support
to assist firms in protecting workers and the public.
THE
• Align sustainable funding streams with effective assurance and
performance reporting systems.
• Vote support for Public Finance Act processes for any expenditure
relating to the response.
• Assess impacts of sustained response plan on health, economic and
UNDER
social determinants and advise on mitigations as required.
• Vote support for Public Finance Act obligations, for example arising
from actions related to Public Service workforce (redeployment, pay
restraint).
61
IN CONFIDENCE
RELEASED
1982
ACT
INFORMATION
OFFICIAL
THE
UNDER
RELEASED
• Utilise regional networks and knowledge of communities to support
community outreach (including Whānau Ora Commissioning Agencies,
1982
Iwi-led responses and Māori Wardens).
Department of
• Use CIMS as framework for command, control and coordination of
Corrections
activities. Including Justice Sector coordination and Maori/Pasifika
ACT
sector.
Ministry for
• Provide gender analysis and linkages to community groups.
Women
Education
• ERO is a supporting agency within the education sector. ERO maintains
Review Office
regular contact with the Ministry of Education to provide both support
and assistance in the ongoing response and resurgence and the
provision of education as required.
• Key to this approach is regular communication with the Ministry of
Education as lead agency in the sector. This communication is both at a
national and local level and takes into account the Ministry guidance to
schools and early childcare centres and parents/whanau.
INFORMATION
• ERO will use all of government public information as core to its internal
and external communications.
Department of • DIA through its leadership of the Local Government Response Unit
• C4C Workstream and NWCG including support for Ethnic Communities
Internal Affairs
including local government infrastructure and supply chain
and assistance to communities through the Community Operations
(DIA)
requirements (e.g. PPE for water and waste employees).
functions.
• together with MBIE and Public Service Commission, GCDO supports
prioritisation required to resource digital public services where needed
OFFICIAL most (see Prioritisation Framework); support distributed working
(strategic and tactical response).
Ministry for
THE
the
Environment
Ministry for
Culture and
Heritage
Treasury
• Assess impacts of sustained response plan on health, economic and
UNDER
social determinants and advise on mitigations as required.
• Vote support for Public Finance Act obligations, for example arising
from actions related to Public Service workforce (redeployment,
pay restraint).
63
IN CONFIDENCE
RELEASED
1982
ACT
INFORMATION
OFFICIAL
THE
UNDER
RELEASED
Te Puni Kokiri
• activation of Māori Wardens as required, including operations relating
(TPK)
to local road-checkpoints, traffic management at testing centres and
1982
other sites, and supporting whānau abide by guidelines at tangihanga.
• Utilise regional networks and knowledge of communities to support
community outreach (including Whānau Ora Commissioning Agencies,
ACT
Iwi-led responses and Māori Wardens).
Department of • Animal welfare within the prison estate.
Corrections
• Using Prison Industries to support community initiatives e.g.
production of face coverings to support targeted social groups.
• Realtime monitoring of high-risk offenders.
• Public safety related breaches of community-based sentences.
• NZPB and Court Reports.
• Alcohol and Other Drug (AOD) and Non-Violence Programmes.
Ministry for
• Provide gender analysis and linkages to community groups.
Women
Education
•
INFORMATION
ERO will make its staff available to support all of government initiatives
Review Office
both national and regional.
Department of
• C4C Workstream and NWCG including support for Ethnic Communities
Internal Affairs
and assistance to communities through the Community Operations
(DIA)
functions including support for foreign nationals stranded in NZ.
• Local Government Response Unit provides support to local
government through its guidance and advice.
Ministry for
OFFICIAL
the
Environment
Ministry for
• Continue to deliver the COVID-19 Cultural Recovery Package
THE
Culture and
(including supporting other ACH agencies to deliver their parts of
Heritage
the package).
• Maintain key relationships where we are may be supporting
recovery activity (central and local government, funded agencies
and iwi), - including the five agencies disbursing Mātauranga Fund.
• Support sector agencies for their resurgence planning to ensure
UNDER
able to support response.
65
IN CONFIDENCE
RELEASED
1982
ACT
INFORMATION
OFFICIAL
THE
UNDER
RELEASED
1982
ACT
INFORMATION
OFFICIAL
THE
UNDER
RELEASED
Fire and
• Aerial intelligence gathering (observation) capability using remotely
Emergency New
piloted aircraft systems.
1982
Zealand (FENZ)
• Provide regular SITREPS to the COVID-19 All-of-Government Response
Group and other agencies as required.
Ministry of
• Ministry of Justice Data Insights provided across the Sector on court
ACT
Justice (MoJ)
demand and performance.
Te Puni Kokiri
• Provision of regular situation update reports and regional
(TPK)
intelligence reports capturing issues and concerns expressed by
iwi/Māori communities at a regional and local level to the AOG
response.
Department of
• To be managed through NCC Intelligence function who would be
Corrections
managing Corrections based Intelligence and AoG channels.
Ministry for
• Provide gender analysis and linkages to community groups.
Women
• Provide data sets to support analysis to reduce gender related
impacts.
Education
•
INFORMATION
ERO will support the facilitation of the flow of information through
Review Office
agreed AOG reporting processes, as required.
Department of
• COVID-19 Digital Public Service through GCDO – together with other
Internal Affairs
System heads (e.g. Data) – enable a co-ordinated approach that
(DIA)
focuses on end-to-end business processes and information needs
required in COVID-19 workstreams e.g. MIQ management, data
sharing, distributed denial of service attacks.
• Information Partnerships Business Unit in Service Delivery &
OFFICIAL Operations provides identity and life event services to partners (other
government agencies) and third parties that use them either as
components of their own services to New Zealanders, and/or to meet
THE
compliance obligations where information sharing is authorised.
Ministry for the
Environment
Ministry for
• Ensure timely reporting to relevant agencies of key impacts on
•
Culture and
cultural sector (and wider stakeholders) in response to changing
Heritage
alert levels and wider COVID-19 response (note information could
UNDER
relate to 15 funded cultural agencies, iwi, media organisations,
museums and archives, galleries, heritage organisations, sports
and recreation organisations, artists and creatives,
68
IN CONFIDENCE
RELEASED
musicians/performers, screen sector, publishers, venues and
events sector).
1982
Information could include key events/gatherings that may need to be
considered in managing a resurgence.
Treasury
• Constant information and intelligence gathering to evaluate
ACT
immediate response and impacts on health, social and economic
aspects (situational awareness).
Land
• provide specialist Geographic data support with advice or products as
Information
required.
New Zealand
(LINZ)
INFORMATION
OFFICIAL
THE
UNDER
69
IN CONFIDENCE
RELEASED
1982
ACT
INFORMATION
OFFICIAL
THE
UNDER
70
IN CONFIDENCE
RELEASED
Annex 4 - Legal Framework
The following outlines the legislative framework for response to COVID-19.
COVID-19 Act
Under the
COVID-19 Public Health Response Act 2020 (the COVID-19 Act), the Minister of Health
and the Director-General of Health both have the power to make Orders to achieve the purposes of
the Act, though the Director-General of Health may only make orders that apply to a single territorial
1982
authority. These are independent statutory decision-making roles, noting that the Minister of
Health is required to consult with the Prime Minister and the Minister of Justice before making an
Order. However, Orders are required to be approved by a resolution of the House and are revoked if
ACT
not approved.
Until now, decisions about changing Alert Levels have been taken by Cabinet, which the Minister of
Health has had regard to when making an Order under the COVID-19 Act. The Alert Levels
framework provides the policy considerations which guide decision making on the controls required
for responding to COVID-19 and has been an extremely useful public information tool. The COVID-19
Act provides the primary legal authority for imposing the restrictions or requirements that are
necessary to give effect to an Alert Level decision.
This Act contains a repeal mechanism, requiring it to be regularly extended by a resolution of the
House for it to remain in force. Since enactment the COVID-19 Act has been extended every 90 days.
If the Act continues to be extended by this mechanism, it will be repealed in May 2022, two years
INFORMATION
after its date of commencement.
Health Act
Additionally, the Health Act 1956 provides special powers to a medical officer of health in relation to
an infectious disease, and measures that are necessary for the management of infectious disease.
COVID-19 is an infectious disease, as listed in Schedule 1 of the Health Act. This categorisation,
OFFICIAL
together with authorisation by the Minister, a declaration of a state of emergency, or where an
epidemic notice is in force, permits a medical officer of health to exercise the special powers under
section 70 in relation to COVID-19. These powers are significant and provide a complimentary suite
THE
of measures which can be applied to manage cases of COVID-19.
A medical officer of health is also empowered to give directions to individuals who pose a public
health risk. This addresses the limitation of the orders under the COVID-19 Act, which can only be
issued in relation to classes of persons, rather than an individual. These directions are guided by a
series of overarching principles, and include a right of appeal, providing necessary safeguards for
UNDER
individuals who are the subject of directions.
Contact tracing is also undertaken pursuant to the Health Act, establishing the scope of what this
involves, the duty of individuals to provide information for that purpose and the confidentiality
requirements.
Enabling Legislation
Under the COVID-19 Act, Orders may be made where one or more of the following prerequisites is in
force:
RELEASED
• An epidemic notice under the Epidemic Preparedness Act 2006,
• A state of emergency or transition period under the Civil Defence Emergency
Management Act 2002,
I N C O N F I D E N C E
• If the Prime Minister has authorised the use of COVID-19 orders by notice in the Gazette.
COVID-19 is an infectious disease, as listed in Schedule 1 of the
Health Act 1956 and has also been
classified as a quarantinable disease under that Act. The classification as a quarantinable disease
permits the Prime Minister to declare, by way of an epidemic notice under the
Epidemic
Preparedness Act 2006, that COVID-19 is likely to disrupt or continue to disrupt essential
governmental and business activity in New Zealand.
While an epidemic notice provides a prerequisite for the COVID-19 orders to be issued, it also
1982
provides special powers which allow for the amendment of primary legislation by the executive
branch, to enable the effective management of serious outbreaks of disease. This bypasses the usual
law-making process of Parliament to facilitate rapid legislative changes required in response to the
ACT
risk, or outbreak, of COVID-19.
Epidemic Notices
On Monday 23 March, an Epidemic Notice under section 5 of the Epidemic Preparedness Act 2006
was issued. This was based on advice received from the Director-General of Health in response to
the increasingly complex and far-reaching response to COVID-19.
On 16 September 2020, the Epidemic Notice pursuant to section 7 of the Epidemic Preparedness Act
2006 was renewed. The Notice lasts for three months from 23 September 2020 unless the
Government chooses to lift it earlier and can be extended again if required.
State of Emergency
INFORMATION
Complementary to the powers under the health legislation it is possible for the Minister of Civil
Defence to declare a state of national emergency under the
Civil Defence and Emergency
Management Act 2002. On 25 March 2020 a State of National Emergency was issued, which ran
until 13 May 2020. This unlocked a range of powers which enabled Police and other authorised
persons to:
• Restrict access to roads and other public places,
OFFICIAL
• Remove or secure dangerous structures, materials, vehicles or vessels,
• Provide rescue, first aid, food, shelter,
• Conserve essential supplies,
THE
• Dispose of human or animal remains,
• Evacuate premises or places, or enter to rescue people or save lives,
• Requisition equipment and materials.
Immigration
UNDER
Regulating entry to New Zealand is managed under the
Immigration Act 2009. Under that Act,
persons other than New Zealand citizens must hold a visa to travel to and be in New Zealand, and
the Minister of Immigration may issue immigration instructions, controlling the circumstances in
which visas may be granted. New Zealand citizens do not require a visa to enter New Zealand, and
entry restrictions cannot be applied to New Zealand citizens under the Immigration Act. This reflects
their right of entry under section 18 of the
New Zealand Bill of Rights Act 1990. Permanent
residents, and holders of other resident class visas who have already been in New Zealand on those
visas, are treated similarly to citizens and generally cannot be subject to entry restrictions.
RELEASED
To prevent, or limit the risk of, an outbreak or spread of COVID-19, those persons that are permitted
to enter New Zealand are then subject to the requirements of either the:
• COVID-19 Public Health Response (Air Border) Order (No 2) 2020
I N C O N F I D E N C E
• COVID-19 Public Health Response (Maritime Border) Order (No 2) 2020
Where individuals are required to enter managed isolation or quarantine, whether from entry into
New Zealand or as a result of community transmission, those persons are subject to the COVID-19
Public Health Response (Isolation and Quarantine) Order 2020. The recovery of charges relating to
managed isolation or quarantine is prescribed by the COVID-19 Public Health Response (Managed
Isolation and Quarantine Charges) Regulations 2020.
s9(2)(c)
1982
ACT
INFORMATION
OFFICIAL
THE
UNDER
RELEASED
I N C O N F I D E N C E
s9(2)(c)
1982
ACT
INFORMATION
OFFICIAL
THE
UNDER
RELEASED
s9(2)(c)
I N C O N F I D E N C E
• s9(2)(c)
1982
ACT
INFORMATION
OFFICIAL
THE
UNDER
RELEASED
I N C O N F I D E N C E
Annex 5 – Precautionary Notification
The diagram below outlines the information and tasking flow for precautionary notifications across
the COVID-19 System.
1982
ACT
INFORMATION
OFFICIAL
THE
The National Warning System (NWS) will be used to notify regional partners specifically; Mayors and
Regional Chairs, Local Government CE’s, Iwi Chair’s and CE’s and CDEM Group Managers and Group
Controllers on new clusters, risk incidents, transmission events, changes to alert levels or significant
changes to policy settings. The NWS will enable early, targeted, embargoed notification to key
UNDER
stakeholders
This is essential to enable regional leadership to support the public health response and maintain
public consent and social licence.
Concept of Operations
• National Response Group (NRG) will meet early, frequently, and after any National Response
Leadership Team (NRLT) meeting.
• NRG will provide embargoed notification via the National Warning System (NWS) text
RELEASED
message to key stakeholders prior to any significant public announcement such as a media
stand-up, media release, COVID-19 tracer app push notifications or other event which will
require public engagement or may generate public or media interest.
I N C O N F I D E N C E
• An NWS text and voice notification to participate in a teleconference will be issued to
relevant regional stakeholders at least 15mins prior to the teleconference taking place. The
teleconference will be run by the NRG.
This notification system has been agreed to with DPMC Legal.
1982
ACT
INFORMATION
OFFICIAL
THE
UNDER
RELEASED
I N C O N F I D E N C E
Annex 6 - Alert Level and Boundary information
Establishing future Alert Level boundaries
In the event of a resurgence during the summer holiday period, it is unlikely that a regional holiday
destination would be locked down. Such an event is more likely to require moving the country to a
higher Alert Level to prevent movement as the initial transmission will have occurred in a part of the
country with border facilities. Additionally, by the time of detection a large number of people
1982
recently at the destination will have departed and travelled to other parts of the country. Therefore,
it is unlikely the assessment would be that the risk is confined to the holiday destination or its
immediate surroundings.
ACT
However, we need to be able to quickly define Alert Level boundaries should they be needed. The
risk assessments for Alert Levels mean the most likely scenario is an Alert Level 3/2 boundary. If a
part of the country is below Alert Level 3, it is unlikely the risk will be sufficient to justify having
boundaries to prevent movement. Likewise, if at least one part of the country is at Alert Level 3 it is
unlikely adjacent areas will be below Alert Level 2. And a return to Alert Level 4 anywhere is unlikely
given the proven effectiveness of Alert Level 3.
Principles for determining future Alert Level boundaries
Given the August resurgence experience, a more nuanced approach to establishing Alert level 2/3
boundaries will be used, rather than solely relying on existing administrative boundaries (e.g. council
INFORMATION
boundaries).
Officials have identified the following principles for determining future boundaries:
•
boundaries are appropriate and proportionate to support a public health response to
COVID-19 that prevents and limits the spread of COVID-19 (primary consideration);
•
boundaries minimise the need for people to travel between areas at different Alert
Levels to go to work, a place of learning, or to receive medical treatment;
OFFICIAL
•
boundaries are practical and safe to enforce;
•
boundaries minimise economic disruption to business and supply chains – e.g.
ensuring businesses can continue to operate if safe to do so; and
•
THE
boundaries minimise equity impacts – e.g. access to life critical services such as food.
The need to contain the spread of the virus and associated public health risks remain the primary
considerations. The boundary will always be determined in light of that risk, and initially on limited
and fast evolving information.
Approach to setting future Alert Level boundaries
UNDER
Using geospatial information systems officials have developed maps for Alert Level boundaries for
areas where there are managed isolation and quarantine facilities and a resurgence is more likely.
In addition, the geospatial information systems capability will allow officials to quickly develop
bespoke boundaries that would be appropriate and proportionate to a specific outbreak. Such an
approach takes into account the normal movement of people and the location of key businesses and
their workforces to minimise the number of people needing to cross an Alert Level 3/2 boundary.
RELEASED
Examples of Alert Level boundaries for priority regions
I N C O N F I D E N C E

The following boundary maps for Auckland, Bay of Plenty, Wellington and Canterbury were
developed from 2018 census data1 for commuter flows from residence to place of employment.
Analysis was performed using the regional council area boundary and SA22 boundaries in areas
beyond that regional council boundary to represent the population commuting into the relevant
regional council area for work.
The volume of commuters from particular SA2 areas commuting into the relevant regional council
area has been ranked from high to very low. The maps indicate this analysis and present options for
1982
each of the identified regions.
The following additional data was collated, but did not inform the boundary construction: proposed
checkpoints; major work facilities; significant industry sites; police stations and police administrative
ACT
boundaries; hospitals; medical practices; supermarkets; civil defence and emergency management
boundaries; public health unit and district health board boundaries; iwi rohe; marae; postal code
boundaries; local government boundaries and school zones.
This additional data would be included in further analysis to provide more practical and granular
boundary options.
Below is an example legend, illustrating standardised boundary map content:
INFORMATION
OFFICIAL
THE
UNDER
Pages 80-84 are withheld under section 9(2)(c)
RELEASED
1 The modelling assumes the 2018 Census data is correct and representative of the situation today.
2 The geographic data units used (SA2) contain between 1,000 and 4,000 residents and reflect communities that interact
together socially and economically.
I N C O N F I D E N C E
New categories for permitted movement across Alert Level 3/2 boundaries
Production, processing and supply of food and beverage and associated supply chains
Movement across the boundary for primary producers (e.g. dairy, meat and poultry farming and
horticulture) and their workforces was a significant issue in the August resurgence. This was
exacerbated by the location of the southern boundary, which displaced many workers from their
workplaces. During the resurgence the Director-General of Health progressively granted exemptions
for specific sectors to address some of the workforce issues. The approach to placement of
1982
boundaries (described above) will address some of the issues of workers and workplace
displacement. However, this would not provide an enduring approach for any future Alert Level 3/2
boundary scenario.
ACT
The biggest exempted primary sector group was sheep and beef farmers (approximately 500 people)
whose properties were bisected by the boundary. The second biggest was horticulture workers
(approximately 300 people), who were affected by the placement of the boundary running through
the key production region of Pukekohe. Smaller exemptions were needed for workers in named
businesses and facilities, such as specific dairy plants, poultry operations and beekeepers. Some
activities cannot tolerate a delay, as they involve perishable and time critical inputs. Disruptions
could create risks to human and animal health, safety and welfare.
We note that the supply of food and beverage has been recognised as being of critical importance
during the response to COVID-19 and will continue to be so during a resurgence. Its propose that
primary processing, production and supply of food and beverage (for example, agriculture,
INFORMATION
horticulture, fishing, and aquaculture) and associated supply chains and workers, and the production
of packaging for the products of primary production for food or beverage be included in Category 2
for movement across a boundary.
Veterinary and animal health and welfare services
During the August resurgence access to some veterinary and animal health and welfare services
became an issue. The Director-General of Health issued a class exemption for specialist veterinary
OFFICIAL
services. The issue goes to core animal welfare concerns, including enabling people to meet their
legal obligations under the Animal Welfare Act 1999. Most people will be able to secure veterinary
services from within their Alert Level area. However, some specialist expertise and/or surge
THE
resourcing needs may mean that veterinarians and others need to cross boundaries to ensure
obligations under the Animal Welfare Act are met.
Initially, during the August resurgence, MPI estimated that approximately 50 veterinarians in total
may need to cross the boundary, a small volume of which would cross on any one day.
UNDER
Its proposed that veterinary and animal health and welfare services are included as Category 2 for
movement across a boundary but only to the extent that travel between Alert Level areas:
•
is necessary to enable the service to be provided (e.g., because the customer does not
have access to an appropriate person within their Alert Level area who can provide
the service); and
•
will provide services without which would result in an animal welfare concern.
Vehicle maintenance services
RELEASED
Under Alert Levels 3 and 4 there is an existing permission for services that are required to keep
vehicles operational in relation to business or services able to operate at those levels (e.g.,
mechanics, tyre services, aircraft maintenance services, vehicle testing services, vehicle recovery
services and specialist cleaning services).
I N C O N F I D E N C E
We are advised that some of these services are specialist services and not available in all parts of the
country but are critical not only to the COVID-19 response but also to meeting wider regulatory
requirements. Volumes of such movement is difficult to estimate. Its proposed that these vehicle
services are included in Category 2 for movement across a boundary, so long as the relevant service
cannot be otherwise provided within the relevant Alert Level area, or it is necessary for an employee
of service (who resides outside of the Alert Level area) to travel into the Alert Level area to perform
the service.
Transportation of the deceased/tūpāpaku
1982
During the August resurgence a class exemption was granted for funeral directors and
tūpāpaku/corpses. This was specifically to enable the transportation of the deceased to the venue
for the tangi/funeral (generally the deceased’s hometown).
ACT
Its propose that transportation of the tūpāpaku/corpses be included in Category 2 for movement
across a boundary. Officials advise that there will be a limited number of people that would be
travelling in this manner. We note that anyone wishing to attend a tangi/funeral across the
boundary will need to seek an exemption from the Director-General of Health.
Union representatives
Unions were essential services at Alert Level 4. Union representatives offer support services and
advice to workers that are important both for wellbeing and to ensure legal standards are met.
Union representatives are also an important part of the implementation of the Alert Level
INFORMATION
framework, providing advice and support to workers and feedback to officials on implementation.
This support for workers is even more important during a resurgence event and we expect the
number of union representatives needing to cross Alert Level boundaries would be low.
Accordingly, It’s proposed that union representatives be included as Category 2 for movement
across a boundary as long as:
•
it is necessary to enable the union representative to provide a service (e.g., because
OFFICIAL
the service cannot be provided by an appropriate person who is already within the
relevant Alert Level area); and
•
provision of the service cannot be reasonably delayed (e.g., because a delay could risk
the health and safety of workers).
THE
State services and Local Government
State services (inclusive of Crown entities) and services provided by local government can be critical
to our response. Many such services are already listed in Category 1, e.g. border services. However,
this is not comprehensive or inclusive of local government. Its proposed that there is a general
UNDER
permission for State services (inclusive of Crown entities) and services provided by local government
to be included in Category 2 with the condition that:
•
the service is a regulatory or social service, or relates to infrastructure;
•
the travel between Alert Level areas is reasonably necessary to enable the service;
•
the service cannot be provided by an appropriate person who is already within the
relevant Alert Level area; and
•
provision of the service cannot be reasonably delayed (e.g., because a delay would
RELEASED breach a legal obligation, risk harm to people or communities, or risk damage to the
environment).
I N C O N F I D E N C E
1982
ACT
INFORMATION
OFFICIAL
THE
UNDER
RELEASED
I N C O N F I D E N C E
1982
ACT
INFORMATION
OFFICIAL
THE
UNDER
RELEASED
1982
ACT
INFORMATION
OFFICIAL
THE
UNDER
RELEASED
1982
ACT
INFORMATION
OFFICIAL
THE
UNDER
RELEASED
I N C O N F I D E N C E
1982
ACT
INFORMATION
OFFICIAL
THE
UNDER
RELEASED
1982
ACT
INFORMATION
OFFICIAL
THE
UNDER
RELEASED
1982
ACT
INFORMATION
OFFICIAL
THE
UNDER
RELEASED
1982
ACT
INFORMATION
OFFICIAL
THE
UNDER
RELEASED
Police Districts
Confirm that affected Police Districts have been provided advance
warning (in confidence) to ensure containment activities can be put into
operation.
Regional leadership
NEMA to advise CDEM Groups/RLG after local government has been
notified. Neighbouring regions to be notified.
1982
ACT
INFORMATION
OFFICIAL
THE
UNDER
RELEASED
I N C O N F I D E N C E
1982
ACT
INFORMATION
OFFICIAL
THE
UNDER
RELEASED
1982
ACT
INFORMATION
OFFICIAL
THE
UNDER
I N C O N F I D E N C E
RELEASED
Annex 12 - Summary of regional governance and
coordination arrangements to support the response
to a resurgence
This section summarises information contained in the 16 Regional Resurgence Plans. CDEM Groups
coordinated the development of these plans with input from regional and local agencies and
stakeholders.
1982
Copies of the regional resurgence plans are available to DPMC COVID-19 Planning Group here
https://teams.microsoft.com/ #/files/General?threadId=19%3A8fc0197995f8429b96c7be19ba4a33
d1%40thread.tacv2&ctx=channel&context=NEMA%2520CDEM%2520Regional%2520Resurgence%25
ACT
20Plans&rootfolder=%252Fsites%252FEXTDPMCCOVID-
19AOGPlanning%252FShared%2520Documents%252FGeneral%252FNEMA%2520CDEM%2520Regio
nal%2520Resurgence%2520Plans
and to NEMA and the CDEM sector here
https://teams.microsoft.com/ #/files/Planning?groupId=00843c89-082c-4241-91d2-
16ebb43b67ad&threadId=19%3Aa0cb3fe49d664f3cb8621c8293a4f23a%40thread.tacv2&ctx=chann
el&context=Planning&rootfolder=%252Fsites%252FCDEMCOVIDResurgence%252FShared%2520Doc
uments%252FPlanning
The readiness and response governance envisaged an expanded role for the Caring for our
INFORMATION
Communities Regional Leadership Groups however regions have developed appropriate
arrangements that reflect their local context. In some regions this utilises the RLG, in others existing
or bespoke arrangements have been established.
This may include activation of their regional ECC as required
The below tables represent the Regional governance group core memberships at a glance.
OFFICIAL
THE
UNDER
RELEASED
I N C O N F I D E N C E
1982
ACT
INFORMATION
OFFICIAL
THE
UNDER
RELEASED
1982
ACT
INFORMATION
OFFICIAL
THE
UNDER
RELEASED
1982
ACT
INFORMATION
OFFICIAL
THE
UNDER
RELEASED
1982
ACT
INFORMATION
OFFICIAL
THE
UNDER
RELEASED